Your curated collection of saved posts and media
spent the entire day testing Qwopus (Claude 4.6 Opus distilled into Qwen 3.5 27B) on a single RTX 3090 through Claude Code. this is my new favourite to host locally. no jinja crashes. thinking mode works natively. 29-35 tok/s. 16.5 GB. the harness matches the distillation source and you can feel it. the model doesn't fight the agent. my flags: llama-server -m Qwopus-27B-Q4_K_M.gguf -ngl 99 -c 262144 -np 1 -fa on --cache-type-k q4_0 --cache-type-v q4_0 if you want raw speed, base Qwen 3.5 MoE still wins at 112 tok/s. but for autonomous coding where the model needs to think, wait for tool outputs, and selfcorrect without stalling, Qwopus on Claude Code is the cleanest setup i've found on this card. i want to see what everyone else is running. drop your GPU, model, harness, flags, and tok/s below. doesn't matter if it's a 3060 or a 4090, nvidia or amd. configs help everyone. let's push these cards to their ceilings. let's make this thread the reference.
Pay attention to this one if you are building terminal-based coding agents. OpenDev is an 81-page paper covering scaffolding, harness design, context engineering, and hard-won lessons from building CLI coding agents. It introduces a compound AI system architecture with workload-specialized model routing, a dual-agent architecture separating planning from execution, lazy tool discovery, and adaptive context compaction. The industry is shifting from IDE plugins to terminal-native agents. Claude Code, Codex CLI, and others have proven the model works. This paper formalizes the design patterns that make these systems reliable, covering topics like event-driven system reminders to counteract instruction fade-out, automated memory across sessions, and strict safety controls for autonomous operation. Paper: https://t.co/tpAZFaSnog Learn to build effective AI agents in our academy: https://t.co/1e8RZKs4uX
New NanoGPT Speedrun WR at 86.1 (-0.7s), by replacing partitioned hyperconnections with a simple idea: feed the exact same context vector into the last 3 attn layers, so late stage attn doesn't get polluted by prediction MLPs. Opinion: AI research agents are handicapped until they have a mech-interp toolkit. Many sub-3min architecture improvements came from analyzing weights. https://t.co/o9WeUF7PHl

New research: FlashAttention-4 FlashAttention-4 achieves up to 1.3x speedup over cuDNN 9.13 and 2.7x over Triton on B200 GPUs with BF16. FlashAttention-4 co-designs algorithms and kernel pipelines for Blackwell GPUs, where tensor core throughput doubles but memory bandwidth and exponential units scale more slowly. The techniques include fully asynchronous MMA operations, software-emulated exponential rescaling, and leveraging tensor memory to reduce shared memory traffic. FlashAttention-4 achieves up to 1.3x speedup over cuDNN and 2.7x over Triton on B200 GPUs, reaching 1613 TFLOPs/s at 71% utilization. Implemented entirely in Python via CuTe-DSL with 20-30x faster compile times compared to C++ templates. Paper: https://t.co/wBiS51m8Bm Learn to build effective AI agents in our academy: https://t.co/LRnpZN7deE

@BrownCoyoteStd The code to train a GPT is only ~1,000 lines of code. In the case of GPT training the success criteria is quite simple: reach the lowest possible loss (meaning that your GPT is predicting the next token well), but don't regress running time, keep memory in check, and keep a sense of simplicity/aesthetics (don't bloat the code too much to get a small gain). Because 1) the criteria is objective and 2) because AI agents can now write code quite well, instead of having a human think up experiment ideas and try them out one by one (e.g. my entire PhD basically), you just get the AI to do the whole thing. My prompt ("AI source code") in this example is just ~120 lines of markdown document explaining the thing to the AI. The AI of today is very good at implementing ideas, but a lot less good at coming up with creative ones. So honestly, it's a lot closer to hyperparameter tuning right now than coming up with new/novel research, but 1) i didn't super tune the prompts yet, maybe you can just try to ask and 2) it's clear what the trajectory of this is as the AI capability improves - it's AI improving the next version of itself autonomously, maybe with human researchers throwing some ideas into the mix once in a while.
The FA4 paper is finally out after a year of work. On Blackwell GPUs, attention now goes about as fast as matmul even though the bottlenecks are so different! Tensor cores are now crazy fast that attn fwd is bottlenecked by exponential, and attn bwd is bottlenecked by shared memory bandwidth.Β Some fun stuff in the redesigned algorithm to overcome these bottlenecks: exponential emulation with polynomials, new online softmax to avoid 90% of softmax rescaling, 2CTA MMA instructions that allow two thread blocks to share operands to reduce smem traffic.
SWE-rebench V2 A language-agnostic pipeline that automatically harvests 32,000+ executable real-world software engineering tasks across 20 programming languages. Built for large-scale RL training of code agents with reproducible Docker environments. https://t.co/JJ0vLH5N7B
SWE-rebench V2 A language-agnostic pipeline that automatically harvests 32,000+ executable real-world software engineering tasks across 20 programming languages. Built for large-scale RL training of code agents with reproducible Docker environments. https://t.co/JJ0vLH5N7B
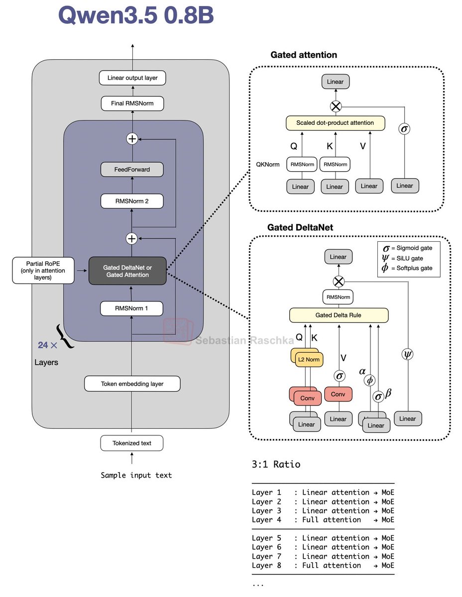
A small Qwen3.5 from-scratch reimplementation for edu purposes: https://t.co/OnupgeE55l (probably the best "small" LLM today for on-device tinkering) https://t.co/LwyF8x6sle

nanochat now trains GPT-2 capability model in just 2 hours on a single 8XH100 node (down from ~3 hours 1 month ago). Getting a lot closer to ~interactive! A bunch of tuning and features (fp8) went in but the biggest difference was a switch of the dataset from FineWeb-edu to NVIDIA ClimbMix (nice work NVIDIA!). I had tried Olmo, FineWeb, DCLM which all led to regressions, ClimbMix worked really well out of the box (to the point that I am slightly suspicious about about goodharting, though reading the paper it seems ~ok). In other news, after trying a few approaches for how to set things up, I now have AI Agents iterating on nanochat automatically, so I'll just leave this running for a while, go relax a bit and enjoy the feeling of post-agi :). Visualized here as an example: 110 changes made over the last ~12 hours, bringing the validation loss so far from 0.862415 down to 0.858039 for a d12 model, at no cost to wall clock time. The agent works on a feature branch, tries out ideas, merges them when they work and iterates. Amusingly, over the last ~2 weeks I almost feel like I've iterated more on the "meta-setup" where I optimize and tune the agent flows even more than the nanochat repo directly.
@industriaalist love it! :) nanogpt/nanochat were explicitly designed to be the most forkable repo, i love the different directions people take them in!
New TUI dropped for managing LLM traffic and GPU resources π₯ π ollamaMQ β Async message queue proxy for Ollama π― Per-user queues, fair-share scheduling, OpenAI-compatible endpoints, streaming π¦ Written in Rust & built with @ratatui_rs β GitHub: https://t.co/0UthA7KPIg #rustlang #ratatui #tui #gpu #llm #ollama #backend #proxy #terminal
Tesla FSD deep dive, by VP of AI at Tesla, Ashok Elluswamy @aelluswamy One big neural network consumes video, sound, telemetry, basic maps, & outputs at 36hz steering & speed. All run on an custom chip on car. Outstanding fleet data management, and way more! cc @elonmusk https://t.co/rvboZRl7Fw
@Jason @aelluswamy Deep dive into this system. Well done Ashok and team!
Can we have an optimizer as fast as Muon but with a reduced memory footprint? In our recent NeurIPS paper, we show it's possible and introduce SUMOπ Muon's speed comes from fast moment orthogonalization using Newton-Schultz (NS). But its NS approximation breaks down when gradients are projected into a low-dim subspace. SUMO's fix: exact SVD orthogonalization inside a low-rank subspace, gives us Muon-level geometry awareness at a fraction of the memory cost (1/5)
Introducing the Synthetic Data Playbook: We generated over a 1T tokens in 90 experiments with 100k+ GPUh to figure out what makes good synthetic data and how to generate it at scale https://t.co/iaHuodWVAa https://t.co/48gBUYE6R2
New research from Yann LeCun and collaborators at NYU. It's a really good read for anyone working on efficient Transformer inference. The paper dissects two recurring phenomena in Transformer language models: massive activations (where a few tokens exhibit extreme outlier values, and attention sinks (where certain tokens attract disproportionate attention regardless of semantic relevance). They show the co-occurrence is largely an architectural artifact of pre-norm design, not a fundamental property. Massive activations function as implicit model parameters. Attention sinks modulate outputs locally. Why does it matter? These phenomena directly impact quantization, pruning, and KV-cache management. Understanding their root cause could enable better engineering decisions for efficient inference at scale. Paper: https://t.co/wfzeDpfu4x
New research from Yann LeCun and collaborators at NYU. It's a really good read for anyone working on efficient Transformer inference. The paper dissects two recurring phenomena in Transformer language models: massive activations (where a few tokens exhibit extreme outlier values, and attention sinks (where certain tokens attract disproportionate attention regardless of semantic relevance). They show the co-occurrence is largely an architectural artifact of pre-norm design, not a fundamental property. Massive activations function as implicit model parameters. Attention sinks modulate outputs locally. Why does it matter? These phenomena directly impact quantization, pruning, and KV-cache management. Understanding their root cause could enable better engineering decisions for efficient inference at scale. Paper: https://t.co/wfzeDpfu4x
While waiting for DeepSeek V4 we got two very strong open-weight LLMs from India yesterday. There are two size flavors,Β Sarvam 30BΒ andΒ Sarvam 105BΒ model (both reasoning models). Interestingly, the smaller 30B model uses βclassicβ Grouped Query Attention (GQA), whereas the larger 105B variant switched to DeepSeek-style Multi-Head Latent Attention (MLA). As I wrote about in my analyses before, both are popular attention variants to reduce KV cache size (the longer the context, the more you save compared to regular attention). MLA is more complicated to implement, but it can give you better modeling performance if we go by the ablation studies in theΒ 2024 DeepSeek V2 paperΒ (as far as I know, this is still the most recent apples-to-apples comparison). Speaking of modeling performance, the 105B model is on par with LLMs of similar size: gpt-oss 120B and Qwen3-Next (80B). Sarvam is better on some tasks and worse on others, but roughly the same on average. Itβs not the strongest coder in SWE-Bench Verified terms, but it is surprisingly good at agentic reasoning and task completion (Tau2). Itβs even better than Deepseek R1 0528. Considering the smaller Sarvam 30B, the perhaps most comparable model to the 30B model is Nemotron 3 Nano 30B, which is slightly ahead in coding per SWE-Bench Verified and agentic reasoning (Tau2) but slightly worse in some other aspects (Live Code Bench v6, BrowseComp). Unfortunately, Qwen3-30B-A3B is missing in the benchmarks, which is, as far as I know, is the most popular model of that size class. Interestingly, though, the Sarvam team compared their 30B model to Qwen3-30B-A3B on a computational performance analysis, where they found that Sarvam gets 20-40% more tokens/sec throughput compared to Qwen3 due to code and kernel optimizations. Anyways, one thing that is not captured by the benchmarks above is Sarvamβs good performance on Indian languages. According to a judge model, the Sarvam team found that their model is preferred 90% of the time compared to others when it comes to Indian texts. (Since they built and trained the tokenizer from scratch as well, Sarvam also comes with a 4 times higher token efficiency on Indian languages.
π vLLM v0.17.0 is here! 699 commits from 272 contributors (48 new!) This is a big one. Highlights: β‘ FlashAttention 4 integration π§ Qwen3.5 model family with GDN (Gated Delta Networks) ποΈ Model Runner V2 maturation: Pipeline Parallel, Decode Context Parallel, Eagle3 + CUDA graphs ποΈ New --performance-mode flag: balanced / interactivity / throughput πΎ Weight Offloading V2 with prefetching π Elastic Expert Parallelism Milestone 2 π§ Quantized LoRA adapters (QLoRA) now loadable directly
Excited to announce our new LLM inference algorithm, speculative speculative decoding (SSD)! It is fast π β up to 2x faster than state-of-the-art inference engines (vLLM, SGLang). Working on this with @tanishqkumar07 and @tri_dao was a blast. Details in thread:
I've been working on a new LLM inference algorithm. It's called Speculative Speculative Decoding (SSD) and it's up to 2x faster than the strongest inference engines in the world. Collab w/ @tri_dao @avnermay. Details in thread.
Asymmetric hardware scaling is here. Blackwell tensor cores are now so fast, exp2 and shared memory are the wall. FlashAttention-4 changes the algorithm & pipeline so that softmax & SMEM bandwidth no longer dictate speed. Attn reaches ~1600 TFLOPs, pretty much at matmul speed! joint work w/ Markus Hoehnerbach, Jay Shah(@ultraproduct), Timmy Liu, Vijay Thakkar (@__tensorcore__ ), Tri Dao (@tri_dao) 1/
FA4 now available in lm-engine: https://t.co/n47TEinAfG 13.4% end-to-end speedup for Llama 8B training on 4x GB200s (1 node) πππ 1005.55 TFLOPs for SDPA vs 1140.73 for FA4 (BF16 precision) @tedzadouri @ultraproduct @__tensorcore__ @tri_dao cooked Thanks to @bharatrunwal2 for running the experiment!