Your curated collection of saved posts and media
NEW research on abstract reasoning. Frontier models like GPT-5 and Grok 4 still can't do what humans find trivially easy: infer transformation rules from a handful of examples. The default approach to solving ARC-AGI (the leading benchmark for abstract reasoning) treats these visual puzzles as pure text. Nested lists like [[0,1,2],[3,4,5]]. But that contradicts how humans actually solve these puzzles. This new research introduces Vision-Language Synergy Reasoning (VLSR), a framework that strategically combines visual and textual modalities for different reasoning stages. Vision and text have complementary strengths. Vision excels at global pattern recognition, providing a 3.0% improvement in rule summarization through holistic 2D perception. Text excels at precise execution, with vision causing a 20.5% performance drop on element-wise manipulation tasks. VLSR decomposes the problem accordingly. Phase 1: visualize example matrices as color-coded grids for rule summarization. Phase 2: switch to text for precise rule application. This is about matching the modality to the task. They also introduce Modality-Switch Self-Correction (MSSC), which breaks the confirmation bias that plagues text-only self-correction. After generating an answer textually, the system verifies it visually. Results across GPT-4o, Gemini-2.5-Pro, o4-mini, and Qwen3-VL: up to 7.25% improvement on Gemini, 4.5% on o4-mini over text-only baselines. Text-only self-correction often degrades performance across rounds. MSSC improves consistently at each iteration. The approach extends to fine-tuning. Vision-language synergy training achieves 13.25% on ARC-AGI with Qwen3-8B, outperforming text-only fine-tuning (9.75%) and closed-source baseline GPT-4o (8.25%) with a much smaller model. Abstract reasoning may require coordinated visual and linguistic processing, not either modality alone. This work shows that matching the modality to the reasoning stage, rather than forcing everything through text, unlocks consistent gains across models. Paper: https://t.co/cQZDUGCmjz Learn to build effective AI agents in our academy: https://t.co/zQXQt0PMbG

The media is extremely racist against White people. Now, replace the word โWhiteโ with โBlackโ and imagine the outrage. This is not okay. Anti-White racism has to stop. https://t.co/E3NWW5KBAl
Unpopular opinion: Gradient descent and sampling wonโt reach AGI. Metaโs PDR paper quiet admissions behind shiny evals: The workspace is not persistent. Long-context failure modes. โManualโ steering. Why is the transformer failing at every turn? Read: https://t.co/T4ib3pgCVg https://t.co/WlRx4Lo5D5
Speedrunning ImageNet Diffusion - 360x faster training There have been many new techniques demonstrating convergence speedups compared to DiT in the past few years, however all of these have been studied in isolation, against increasingly outdated baselines. I present SR-DiT (SpeedrunDiT), which combines some of the best techniques into one new modern baseline
This is not about self absorption.. itโs about racism, parity & ๐ฐ speaking up is costing me $ but may help younger folk coming up down the line achieve those things. https://t.co/oBVQkGslpZ
Are you a person of color who's encountered racist caricatures while you were in school โ either recently or in the past? @NPRWeekend wants to hear from you. https://t.co/QIxQmqnSG6
reject embrace modernity tradition https://t.co/FSxD18Qd1r

#NativelyDigital Original: Copy: https://t.co/dTYgIuSSsQ

โIf you are driven by fear, anger or prideโฆ Nature will force you to compete. If you are guided by courage, awareness, love, tranquility and peaceโฆ Nature will serve you.โ ~ A. Ray, ๐ชถโจ #INDIGENOUS #NativeTwitter https://t.co/o1X0AjAxN8
rachel: โele deturpou o que eu falei pra usar contra mim lรก fora, como se eu fosse uma pessoa preconceituosa, contra as minoriasโ VAI FALANDO RACHEL https://t.co/bChtAO2SrY
๐ฑ Native x @MantaNetwork: Scaling Web3 with ZK Tech! ๐ We're elated to announce our latest integration w/ Manta, enhancing interoperability through ZK technology! Combining Native's Unified Liquidity & Manta's Modular design, together we're forging a unified crypto ecosystem. https://t.co/wYKvhCIWrx
๐ @native_fi, Web3's Liquidity Layer, now joins the #MantaPacific Ecosystem! Native is a liquidity solution that combines bridges, assets and pricing into one offering. ๐ https://t.co/zpVlhRqHup
๐ฑ Native x @MantaNetwork: Scaling Web3 with ZK Tech! ๐ We're elated to announce our latest integration w/ Manta, enhancing interoperability through ZK technology! Combining Native's Unified Liquidity & Manta's Modular design, together we're forging a unified crypto ecosyste
From One-Person Companies to Generative Media, AI Funding Spans the Stack https://t.co/VcljFNMZPV @pymnts
I built a reading tracker with Manus 1.6 Max. https://t.co/ZyXiLQIbFE
ใใฐใใCanvaใ่ฆใใชใใชใใใ... Manus1.6ใงใNano banana proใฎ็ปๅใใใญในใ็ทจ้ใใ่ๆฏๅ้คใพใงๅฎ็ตใใใใใซใชใฃใใ https://t.co/hp2RpIJuRd
ใใฐใใCanvaใ่ฆใใชใใชใใใ... Manus1.6ใงใNano banana proใฎ็ปๅใใใญในใ็ทจ้ใใ่ๆฏๅ้คใพใงๅฎ็ตใใใใใซใชใฃใใ https://t.co/hp2RpIJuRd
https://t.co/dapoCilroN
fascinated by the trajectory this book took from "forgotten on arrival" to "dustbin of literature" to "rediscovered quiet masterpiece" to "the NYRB edition absolutely everyone has been recommended at some point" to "enough already" to "overrated trash"
https://t.co/dapoCilroN
The @NativeGaming team share their emotions after the reverse sweep! https://t.co/p0GKVWjSPB
RedStone ๐ค @native_fi RedStone is delighted to provide price feeds to @native_fi in our Core (Pull) Model. Now LST & LRT holders can easily contribute to Nativeโs programmable liquidity Aqua, receiving yield in return. Details below ๐ https://t.co/Eceo0f1sS5
NVIDIA releases Nemotron 3 Nano, a new 30B hybrid reasoning model! ๐ฅ Nemotron 3 has a 1M context window and the best in class performance for SWE-Bench, reasoning and chat. Run the MoE model locally with 24GB RAM. Guide: https://t.co/UAHCV8dMNC GGUF: https://t.co/XdmG9ZSnNQ https://t.co/XttVvteTqE

ElevenLabs has officially LOST to Open-Source ResembleAI allows you to clone ANY voice without verification using on 5-10 seconds of audio, and dominates on paralinguistic tags for human-like expressions. Most "fast" text-to-speech models sound robotic. Most "quality" TTS models are slow. None incorporate authentication at a foundational level. @resembleai solved all three. Chatterbox Turbo delivers: ๐ข<150ms time-to-first-sound ๐ขState-of-the-art quality that beats larger proprietary models ๐ขNatural, programmable expressions ๐ขZero-shot voice cloning with just 5 seconds of audio ๐ขPerTh watermarking for authenticated and verifiable audio ๐ขOpen source โ full transparency, no black boxes Try it on HuggingFace: https://t.co/cPXPQyPrRN
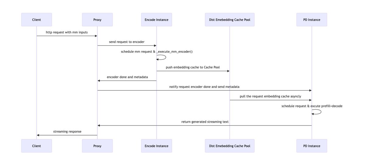
Multimodal serving pain: vision encoder work can stall text prefill/decode and make tail latency jittery. We built Encoder Disaggregation (EPD) in vLLM: run the encoder as a separate scalable service, pipeline it with prefill/decode, and reuse image embeddings via caching. This provides an efficient and flexible pattern for multimodal serving. Results: consistently higher throughput (5โ20% across stable regions) and significant reductions in P99 TTFT and P99 TPOT. Read more: https://t.co/kGjOCuPZy2 #vLLM #LLMInference #Multimodal

We spun up a new GitHub repo for all things MCP at @Google. Get info on our remote managed MCP servers, open source MCP servers, examples, and learning resources. https://t.co/q6erJX2Xcc https://t.co/nYpxhIJ9Xq

@KellyMorrisonMN You are uninformed: https://t.co/tYIpqtAvW0
Cinematic Creation Evolves Tomorrow: Wan 2.6 We are going live to showcase our all-new cinematic creation model. The event series begins with the Chinese session, followed by dedicated streams for our global community. Liveย Streamย Time๏ผ2025/12/17 โข ไธญๆไธๅบย 10:30-12:00๏ผUTC+8๏ผ โข ํ๊ตญ์ด์ธ์ ย 14:00-15:30ย (KST) โข ๆฅๆฌ่ชใปใใทใงใณย 16:00-17:30๏ผJST๏ผ โข EUย Sessionย 10:00-11:30ย (GMT) โข USย Sessionย 12:00-13:30ย (EST) What to expect: โข Deep dive into the architecture and capabilities of Wan 2.6. โข Live showcases and workflow sharing from top global creators. โข Launch of the "Wan Muse+" Phase 3 Global Creator Program. Tune in to @Alibaba_Wan to catch the premiere.

Today, weโre excited to launch Zesty, a new food discovery app to help you find the best local places. Powered by AI to help you search how you want and ask questions like a concierge; and aggregating info across DoorDash, Google Maps, TikTok, etc. to curate the best suggestions from the web. Live today in SF Bay Area and New York! Look forward to hearing early feedback on the product

100% correct. CV and iPhone removes the tens of thousands in hardware previously required for access to data. We've just released this for baseball - allowing anyone to capture advanced analytics from a single phone mounted behind home plate. https://t.co/2UKkCjwIOy
i've gotten DMs about this idea from people at pro sports teams, NCAA, european football clubs, youth coaches, VCs there's demand from customers and investors who's building this?
Got the new tesla FSD 14.2.1.25 and within two minutes of driving in the sun. This. These cars can't drive into sun... $tsla https://t.co/knYBGOc4ae
for those that wanted to see the clip of him being genuinely annoyed at the suggestion ai podcasts are good after he spends time glazing ai music lol https://t.co/3VKNF4gNvj
the โyou should love aiโ line is best outlined by a recent joe rogan episode. he LOVES ai music and always tells guests this. a guest pushed back on him saying โiโve heard ai podcasts are amazing tooโ and joe rogan immediately pushes back. losers love it until it comes for them
"Gemini 3, create a really novel and clever and funny Venn diagram. think hard. do not do research." So close to coming together (I am not sure the center works for all three, illustrations are odd), but also better than I expected. https://t.co/jEIA69rfKk
A thing that the other models need to copy from Claude is a switch that lets you turn off web search. Now that all the models are good at using tools, they turn to the web too often when sometimes you just want the model to take what you put in the context window & work with that https://t.co/VdfV9bmFli